Viacheslav Borisenko

Software engineer


Меню

Система для защиты телефона на базе SIM-карт от кражи. Состоит из 3-х частей:

- сервер. Предоставляет REST API для других частей

- мобильное приложение. Отслеживает замену и/или пропажу SIM-карты

- веб сайт. Предоставляет пользовательский интерфейс для мониторинга состояния и отслеживания маршрута телефона после кражи

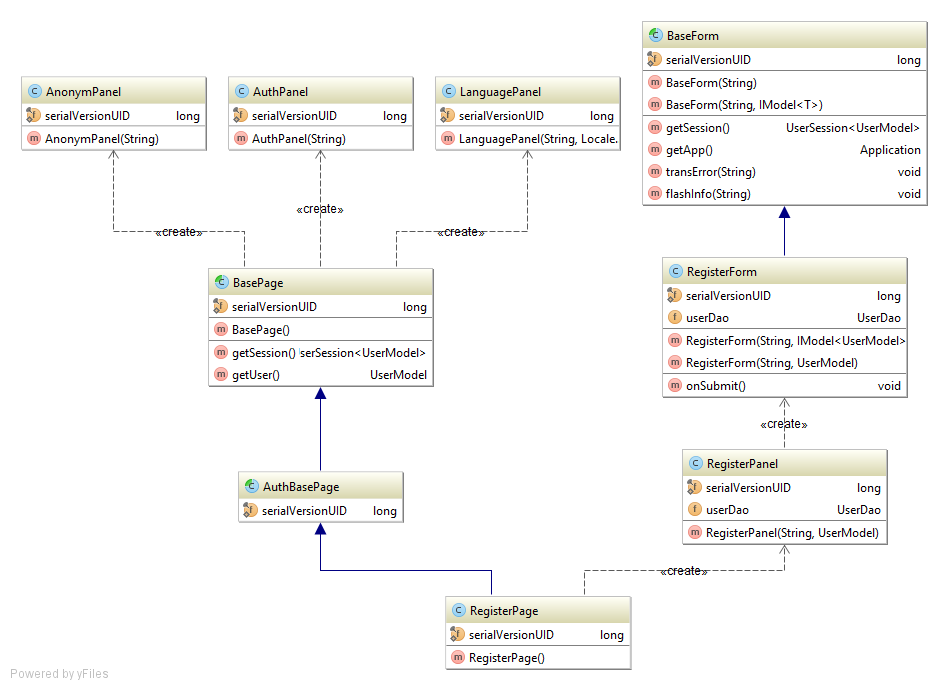
Ниже несколько UML-диаграмм по архитектуре приложения